Cisco 200-301 Question Answer
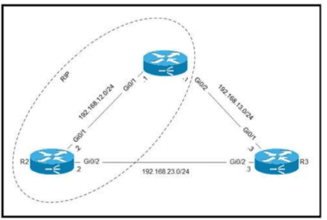
Refer to the exhibit.
Routers R1 and R2 are configured with RIP as the dynamic routing protocol. A network engineer must configure R1 with a floating static route to serve as a backup route to network 192.168.23.0. Which command must the engineer configure on R1?
Cisco 200-301 Summary
- Vendor: Cisco
- Product: 200-301
- Update on: May 24, 2026
- Questions: 1240

