Cisco 350-601 Question Answer
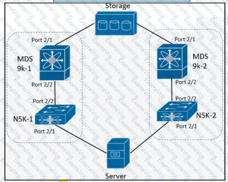
Refer to the exhibit.

The server is sending traffic to the storage server using Fiber Channel protocol. The requirement is for the N5K-1 to forward traffic to MDS9k-1. Drag and drop the configuration steps from the right to complete the configuration for N5K-1 on the left. Not all configuration steps are used.

Cisco 350-601 Summary
- Vendor: Cisco
- Product: 350-601
- Update on: Mar 17, 2026
- Questions: 347


